Schaeffler
Produktkonfiguratoren
Wir vereinheitlichen und modernisieren den Konfigurationsprozess von über 80 Produktkonfiguratoren.
Wir geben dem LiAS Kran-Konfigurator ein modernes und markengerechtes Gesicht und stellen die Nutzerbedürfnisse wieder in den Vordergrund.
Die Liebherr-Werk Biberach GmbH betreibt in Biberach das größte Liebherr-Werk für Turmdrehkrane. LiAS (Liebherr Angebots- und Konfigurationssystem) ist eine auf Camos-Technologie basierende Anwendung zur individuellen Konfiguration und Angebotserstellung von Kranen. LiAS hat sich in den Jahren seiner Entstehung und Weiterentwicklung als zentrale Anwendung zur Konfiguration von Kranen im Unternehmen etabliert. Die Konfiguration innerhalb der Anwendung umfasst neben einer detaillierten Beschreibung und Darstellung in Form von Grafiken und Stücklisten auch die Angebotserstellung.
Zehn Jahre der funktionalen Weiterentwicklung führten zu einer schleichenden Verkomplizierung des Konfigurationsprozesses. Nutzer, die mit dem System aufgewachsen sind, nehmen diese Veränderung kaum wahr. Umso schwieriger gestaltet sich der Erstkontakt mit neuen Anwendern. Ursachen hierfür beziehen sich nicht zwingend auf das Erscheinungsbild, sondern vielmehr auf jene Aspekte, die „unter der Haube“ passieren – das Konzept der Anwendung. Liebherr hat die Notwendigkeit einer Neugestaltung erkannt. Die Anforderungen sind neben einer modernen Gestaltung, die Nutzerbedürfnisse wieder in den Vordergrund zu stellen.
“Wir wollen keinen Kran verkaufen, sondern eine Lösung.”
Im engen Kontakt zu den Nutzern wurden ihre Bedürfnisse herausgearbeitet und iterativ in die Designs integriert. Dies geschah in Form von regelmäßigen Workshops. Erste Konzeptideen wurden als grobe Skizzen vorgestellt und im gemeinsamen Gespräch von uns live visualisiert. So entstand am Ende von jedem Workshop ein gemeinsames Bild der Anwendung, welches mit jedem folgenden Workshop immer stärker zu einer klaren Vision geschärft wurde.
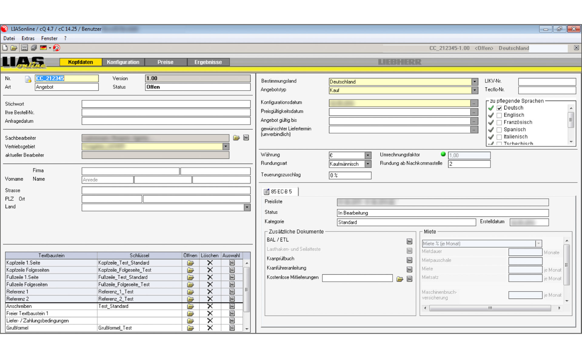
Kopfdaten Angebot vorher
Kopfdaten Angebot nacher
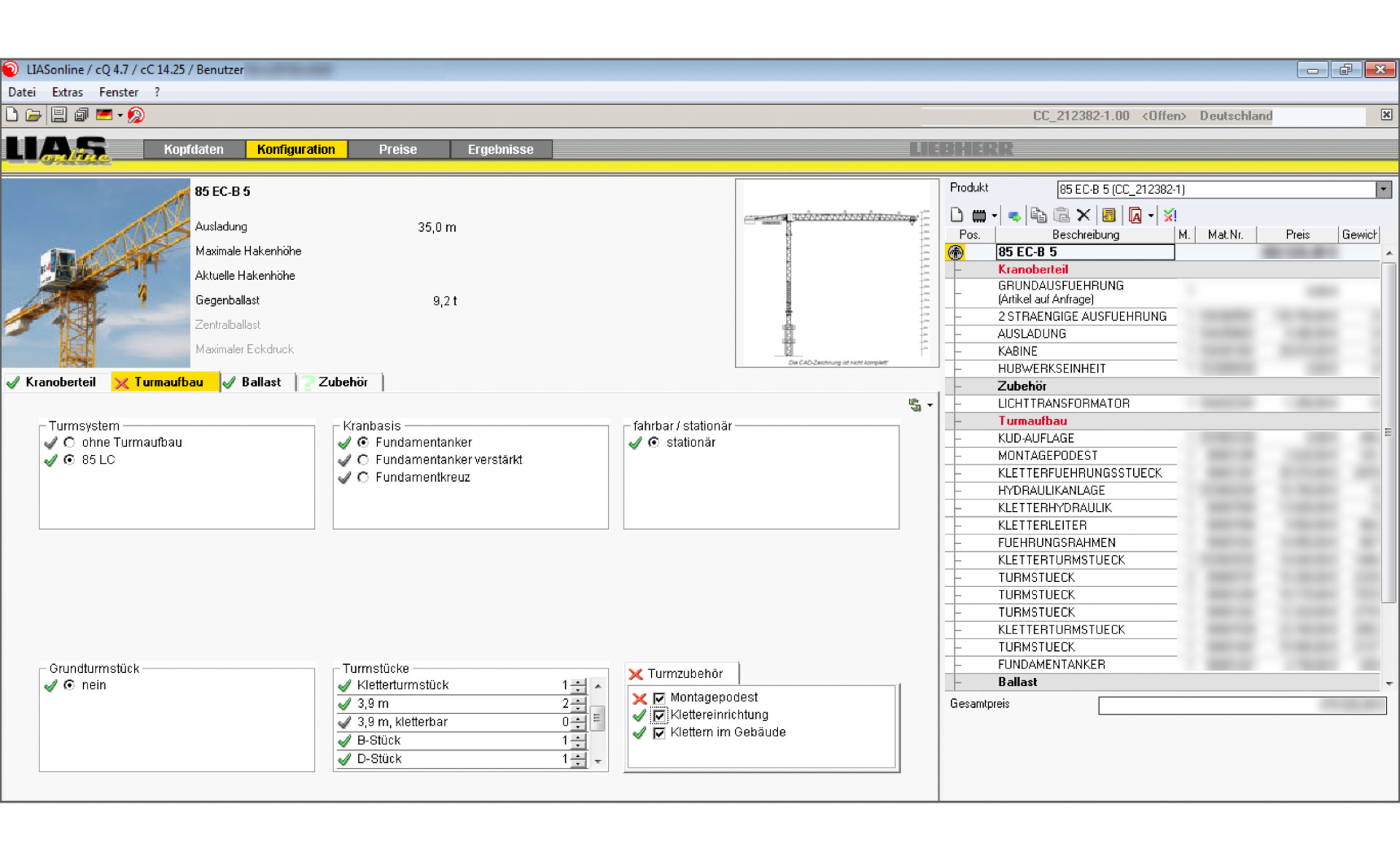
Konfiguration vorher
Konfiguration nachher (Länge des Auslegers)
Konfiguration nachher (Lasthaken und Ausführung)
Bei einer komplexen Konfiguration ist es wichtig, das Produkt hinter der Anwendung zu verstehen und früh den Kernprozess der Anwendung zu ermitteln. Erst wenn die gegenwärtige Struktur und die benötigten Sachverhalte erfasst wurden, können Entscheidungen für das neue Konzept getroffen werden. Darauf aufbauend entsteht die Informationsarchitektur und ein Screenflow in Form eines Storyboards, das diesen Prozess visualisiert. Zu Beginn sind das Skizzen und Wireframes. Später entsteht daraus ein interaktiver Prototyp oder Klickdummy.
Das Ergebnis sind eine moderne Gestaltung umgesetzt in Form von Screendesigns innerhalb eines interaktiven Prototyps. Der Prototyp bildet dabei exemplarisch den gesamten Konfigurationsprozess, also ab Start der Anwendung, über die Erstellung und Abschluss eines Angebots ab. Validiert wurde der Prototyp von seinen härtesten Kritikern - den Nutzern.
Das Design wurde abschließend in Form von Guidelines dokumentiert. Als User Interface Guidelines bezeichnet man die Dokumentation aller relevanten Richtlinien für ein stimmiges Gesamtkonzept von Interaktion und Design. Das Redesign für LiAS entstand anhand eines exemplarischen Krantypen. Die Guidelines gewährleisten nun eine übergreifende Konsistenz unabhängig von Krantyp oder Anwendung.
“Mit so viel Inhalt und Detaillierung habe ich nicht gerechnet, das ist wirklich spitze! Die Guidelines, die ich aus den letzten Projekten gewöhnt bin, waren nicht annähernd so gut, informativ und selbsterklärend! ... Beide Daumen hoch!”
Für diese und weitere Kunden haben wir die Konfigurationslösungen bereits auf das nächste Level gebracht.
Sie suchen Profis für das Design Ihrer App? Kommen Sie gerne auf mich zu.
Senior User Interface Designer & Gesch�ftsf�hrer
0711 70 70 91 - 19